1.58M
Категории:
Информатика
Менеджмент
Похожие презентации:
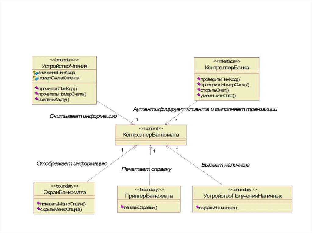
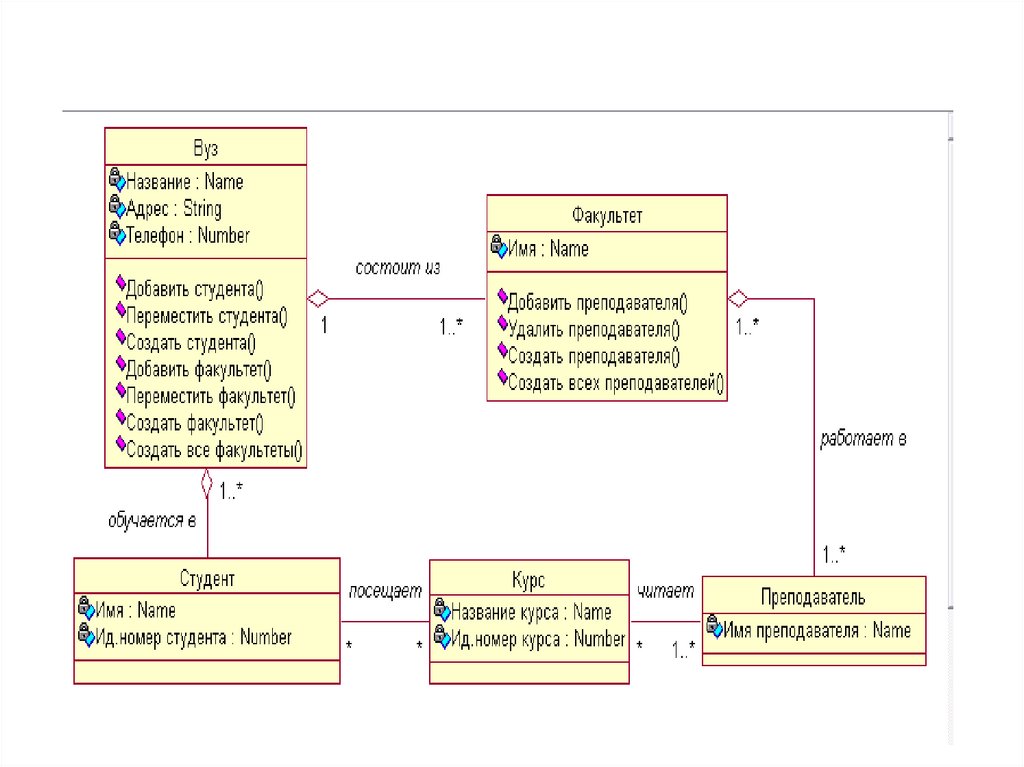
Диаграмма классов
Диаграмма классов
Тема №3. Диаграмма классов
Диаграммы классов и состояний
Модель анализа. Диаграммы классов анализа
Диаграммы. Виды диаграмм
Диаграммы. Виды диаграмм
Диаграммы. Виды диаграмм
Диаграммы. Круговая диаграмма
Диаграммы. Строим диаграммы
Диаграммы классов
1.
Диаграммы классов
English
Русский
Правила