Разработка мобильных приложений
Intent
Виды Intent
Обычно содержат
Переход на новую активность при помощи Intent
Переход в другое приложение
Выбор приложения для запуска
Intent Filter
Intent Filter
Intent Filter
Что будем делать ч.1
Что будем делать ч.2
Что будем делать ч.2
Что будем делать ч.2
17.12M
Категория: ПрограммированиеПрограммирование

Разработка мобильных приложений

1. Разработка мобильных приложений

федеральное государственное бюджетное образовательное учреждение
высшего образования
«ТОЛЬЯТТИНСКИЙ ГОСУДАРСТВЕННЫЙ УНИВЕРСИТЕТ»
Разработка мобильных
приложений
Тонких Артём Петрович
старший преподаватель кафедры
«Прикладная математика и информатика»
© ТГУ, 2021

2.

3.

4.

5.

6.

7.

8.

9.

10.

11.

12.

13.

14.

15.

16.

17.

18.

19.

20.

21.

22.

23.

24.

25.

26.

27.

28.

29.

https://developer.android.com/reference/java/lang/StringBuilder

30.

31.

32.

33.

34.

35.

36.

37. Intent


Запустить другое приложение
Открыть файл
Перейти на другой экран
Бывают: явные (explicit) и неявные (implicit)
Activity 1
Intent
Activity 2
Activity 3
https://developer.android.com/reference/android/content/Intent
37

38. Виды Intent

Явные(Explicit) интенты:
•Адресуются конкретному компоненту(с помощью component name)
•Обычно используется для запуска внутренних компонентов
Неявные(Implicit) интенты:
•Не имеют конкретного адресата
•Обычно используются для запуска компонентов сторонних приложений
•Система находит наиболее подходящие компоненты(или несколько)
38

39. Обычно содержат


Имя компонента
Действие – action (ACTION_VIEW, ACTION_EDIT и т.д.)
Категория – category (CATEGORY_LAUNCHER, CATEGORY_BROWSABLE)
Данные – data (URI)
Дополнительные параметры – extras*
*Например, при создании объекта Intent для отправки сообщения электронной почты с
методом ACTION_SEND можно указать получателя с помощью ключа EXTRA_EMAIL, а тему сообщения
― с помощью ключа EXTRA_SUBJECT.
https://developer.android.com/reference/android/content/Intent
39

40. Переход на новую активность при помощи Intent

отдает
принимает
40

41. Переход в другое приложение

неявный
intent
явный
intent
41

42. Выбор приложения для запуска

Метод createChooser()
позволяет выбрать
приложение
42

43. Intent Filter

Указываются в AndroidManifest.xml
activity
service
43

44. Intent Filter

Указываются в AndroidManifest.xml
receiver
44

45. Intent Filter

Intent-Filter можно не указывать, если в нём
нет необходимости.
45

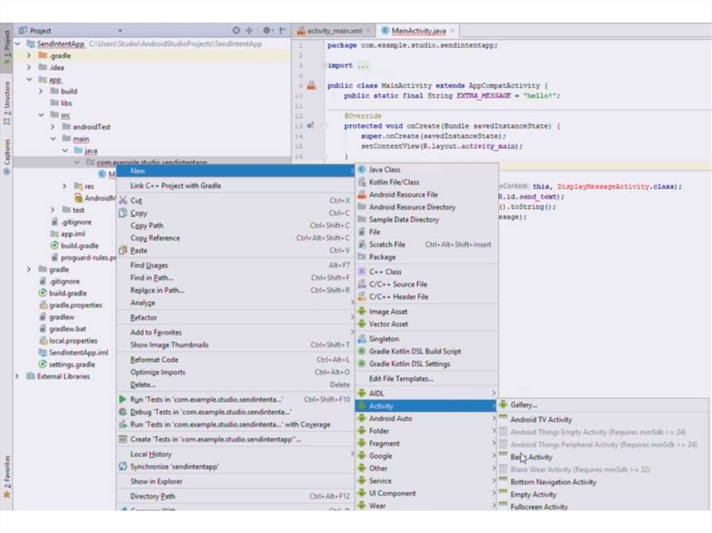
46. Что будем делать ч.1

46

47. Что будем делать ч.2

47

48. Что будем делать ч.2

48

49. Что будем делать ч.2

49

50.

Активити и интенты
Создание приложения «Передача данных»
(часть 1)
English     Русский Правила