1.56M

3. ТАРАСОВА_канд_экз

1.

Интеллектуальное сопровождение учебного
процесса в рамках предметной подготовки
студентов младших курсов
2.3.4. – Управление в организационных системах
Аспирант:
ТАРАСОВА Любовь Сергеевна
Научный руководитель:
доктор технических наук, доцент
Столбова Ирина Дмитриевна

2.

АКТУАЛЬНОСТЬ ИССЛЕДОВАНИЯ
• Существующие системы управления обучением сегодня
не обеспечивают должного уровня обратной связи, что
делает разработку интеллектуальных
механизмов
сопровождения предметной подготовкой студентов
критически важной задачей.
• В условиях цифровой трансформации и перехода к
персонализированному
обучению
университет
сталкивается с необходимостью автоматизации контроля
и
освоения
индивидуальных
образовательных
траекторий.
• Трансформация мирового образовательного пространства
характеризуется окончательным переходом от массовых
стандартизированных моделей к персонализированным
экосистемам.
• В условиях экспоненциального роста объема знаний и
дефицита времени на освоение узкоспециализированных
дисциплин,
традиционные
методы
управления
предметной
подготовкой
демонстрируют
свою
ограниченность.
Необходимость обеспечения
высокого качества обучения
при сохранении
индивидуальной скорости
освоения образовательной
траектории студента
2

3.

ЦЕЛЬ ИССЛЕДОВАНИЯ
Повышение
эффективности
управления
предметной подготовкой студентов младших
курсов на основе автоматизации мониторинга и
интеллектуального сопровождения при освоении
индивидуальных образовательных траекторий
3

4.

ФОРМУЛА НАУЧНОЙ НОВИЗНЫ
Впервые разработана целостная система интеллектуального
управления предметной подготовкой студентов младших курсов,
объединяющая
автоматизированный
сбор
и
анализ
образовательных
данных,
предиктивную
аналитику
для
профилактики неуспеваемости, адаптивное распределение
учебных ресурсов, гибридную модель управления с участием ИИ и
преподавателя, динамический мониторинг качества обучения
4

5.

ФОРМУЛА НАУЧНОЙ НОВИЗНЫ
Практическая значимость заключается в создании инновационного
инструментария
для
оптимизации
учебного
процесса,
позволяющего:
• Повысить
эффективность
управления
образовательным
процессом;
• Обеспечить гарантированные результаты обучения;
• Оптимизировать использование учебных ресурсов;
• Своевременно выявлять и предотвращать проблемы в обучении;
• Персонализировать образовательный процесс.
5

6.

Степень разработанности темы
Интеллектуальные обучающие системы (ITS), когнитивные
тьюторы, моделирование знания и обратная связь
(A. Гарбет, Дж. Андерсон, K. Кединген, С. Риттер, А. Е.
Шухмана)
Персонализация и адаптивное обучение
(P. Брусиловский, Х. Р. Аббасова
Интеллектуальный анализ образовательных данных (EDM)
Р. Бекер, C. Ромео,С. Вентура, Т. А. Кустицкой,М. В. Носкова,
О. И. Китаевой, В. Ширинкиной )
Learning Analytics и институциональное управление
обучением
(Дж. Камбел, П. Деблойс, Д. Облингер, В. П. Беспалько,
К. А. Баранников, Р. С. Сулейманов, С. М. Лесин, Р. Б.
Куприянов)
Дашборды и визуальная аналитика в образовании
(K. Вербер, С. Булл, Дж. Кей )
Проблема интеллектуального сопровождения
обучения достаточно глубоко разработана в
контексте интеллектуальных обучающих систем,
адаптивного обучения, образовательной
аналитики и рекомендательных технологий.
Вместе с тем остаются недостаточно
изученными вопросы комплексного
интеллектуального управления предметной
подготовкой студентов младших курсов на
уровне целостной системы, объединяющей
мониторинг, предиктивную аналитику,
адаптивные алгоритмы и интерактивные
дашборды. Это определяет научную новизну и
актуальность настоящего исследования.

7.

Объект исследования – Система управления
предметной подготовкой студентов младших курсов
Предмет исследования – Модели и алгоритмы
управления предметной подготовкой студентов
младших курсов на основе интеллектуального
анализа образовательных данных
7

8.

Задача – Результат – Вывод

п/п
1
Задача
Научный результат
Вывод
Разработать систему
непрерывного сбора
«цифровых следов»
студента с использованием
алгоритмов предиктивной
аналитики для раннего
выявления студентов
группы риска
Разработана модель системы сбора и
обработки «цифрового следа»
студентов как информационного
базиса управления, разработан
алгоритм непрерывного мониторинга
показателей обучения для раннего
выявления рисков академической
неуспеваемости,
Предложенный алгоритм
автоматизированного сбора данных об
учебной активности и разработанное
программное обеспечение для
непрерывного мониторинга
показателей обучения приведет к
снижение количества неуспевающих
студентов на 30-40% за счет
предиктивной аналитики; сокращение
времени выявления проблемных
ситуаций на 50-60%; оптимизирует
затраты на администрирование
учебного процесса до 40%.
8

9.

Задача – Результат – Вывод

п/п
Задача
Научный результат
Вывод
2
Разработать модель
синхронизации действия
ИИ-инструментов и
преподавателя-тьютора
для оперативного
вмешательства в
критических точках.
Разработана модель
взаимодействия ИИ-системы и
преподавателя для оперативного
выявления триггеров и
оповещения преподавателя о
критических моментах.
Предложена система триггеров для
оповещения преподавателя, что
повышает точность педагогического
воздействий до 90% Сокращение
времени принятия управленческих
решений на 65-75%
Разработан механизм координации
действий участников
образовательного процесса,
помогающий увеличить
вовлеченность студентов в учебный
процесс на 40-50%.
9

10.

Задача – Результат – Вывод

п/п
Задача
Научный результат
Вывод
3
Разработать
информационную
систему
динамических
дашбордов для
управления
качеством знаний в
режиме реального
времени.
Будет разработан прототип
визуализации показателей
успеваемости, что поможет оперативно
получать данные об успеваемости в
реальном времени с целью
оперативного управления качеством
образования.
Предложена система визуализации
показателей успеваемости, которая
поможет оперативно получать данные
об успеваемости в реальном времени.
Повышение объективности оценки
успеваемости на 55-65%, за счет
разработанного комплекса дашбордов
для оперативного управления
качеством образования.
10

11.


п/п
Научный результат
Паспорт
специальность
публикация
1
Разработана модель системы сбора
и обработки «цифрового следа»
студентов как информационного
базиса управления; разработан
алгоритм непрерывного
мониторинга показателей обучения
для раннего выявления рисков
академической неуспеваемости,
позволяющий снизить количества
неуспевающих студентов на 30-40%
за счет предиктивной аналитики,
сократить время выявления
проблемных ситуаций на 50-60% и
снизить затраты на
администрирование учебного
процесса до 40%.
п. 4 - Разработка
информационного и
программного
обеспечения систем
управления и механизмов
принятия решений в
организационных
системах.
Подготовлена к регистрации программа для
ЭВМ, предназначенной для автоматизации
мониторинга результатов образовательного
процесса обучающегося с отслеживаем
посещаемости учебных занятий
п. 5 Разработка методов
получения данных и
идентификации моделей,
прогнозирования и
управления
организационными
системами на основе
ретроспективной,
текущей и экспертной
информации
Опубликована статья: К ВОПРОСУ О
ГОТОВНОСТИ ПРЕПОДАВАТЕЛЬСКИХ КАДРОВ
К ЦИФРОВОМУ ОБУЧЕНИЮ Тарасова Л.С.,
Столбова И.Д., Носов К.Г., Геометрия и
графика. 2022. Т. 10. № 1. С. 24-35. (ВАК)
11

12.

Результат – Паспорт специальности – Публикация

п/п
Научный результат
Паспорт специальность
публикация
2
Разработана модель
синхронизации ИИ-системы
и преподавателя для
оперативного выявления
триггеров и оповещения
преподавателя о
критических моментах.
Пункт 4 паспорта научной
специальности 2.3.4. ВАК РФ Разработка информационного
и программного обеспечения
систем управления и
механизмов принятия
решений в организационных
системах.
Подготовлена к публикации статья
«ИНТЕЛЛЕКТУАЛЬНОЕ УПРАВЛЕНИЕ В ЭПОХУ
ЦИФРОВИЗАЦИИ: ПЕРСОНАЛИЗАЦИЯ И
КОНТРОЛЬ В ПРЕДМЕТНОМ ОБУЧЕНИИ»».
Отправлена на рассмотрение к печати в
журнал «Информатика и образование».
(Включен в Перечень ВАК по специальности
2.3.4)
Пункт 9 паспорта научной
специальности 2.3.4. ВАК РФ Разработка методов и
алгоритмов интеллектуальной
поддержки принятия
управленческих решений в
организационных системах.
12

13.

Результат – Паспорт специальности – Публикация

п/п
Научный результат
Паспорт
специальность
Публикация
3
Разработать информационную
систему динамических дашбордов
для управления качеством знаний в
режиме реального времени.
п. 4 - Разработка
информационного и
программного
обеспечения систем
управления и
механизмов принятия
решений в
организационных
системах.
Планируется статья в журнале ВАК.
Доработка программы для ЭВМ,
предназначенной для интеллектуальной
системы сопровождения предметной
подготовки студентов младших курсов
(внедрение системы дашбордов).
Планируется внедрение в образовательный
процесс ПНИПУ на кафедре ДГНГ.
п. 11 - Разработка
практикоориентированных
технологий управления
организационными
системами.
13

14.

КВИНТЕТ
«Название – Объект – Предмет– Цель– Результаты»
Название – Интеллектуальное сопровождение учебного процесса в
рамках предметной подготовки студентов младших курсов
Объект исследования – Система управления предметной подготовкой студентов
младших курсов.
Предмет исследования – Модели и алгоритмы управления предметной
подготовкой студентов младших курсов на основе интеллектуального анализа
образовательных данных.
Цель исследования – Повышение эффективности управления предметной
подготовкой студентов младших курсов на основе автоматизации мониторинга и
интеллектуального сопровождения при освоении индивидуальных
образовательных траекторий.
Научная специальность 2.3.4 – Управление в организационных системах
14

15.

КВИНТЕТ
«Название – Объект – Предмет– Цель– Результаты»
Результаты:
Впервые предложена целостная система интеллектуального управления учебным
процессом, объединяющая автоматизированный сбор и анализ образовательных
данных, предиктивную аналитику для профилактики неуспеваемости, адаптивное
распределение учебных ресурсов, гибридную модель управления с участием ИИ и
преподавателя, динамический мониторинг качества обучения.
В результате исследования получены следующие научные результаты: разработана
комплексная методика сбора и обработки образовательных данных, создан алгоритмы
предиктивной аналитики для выявления рисков неуспеваемости, предложена система
автоматического распределения учебных ресурсов, разработана модель координации
действий преподавателя и ИИ-системы, создана методика динамического мониторинга
качества обучения.
Теоретическая значимость работы заключается в развитии методологии управления
образовательными системами на основе искусственного интеллекта, практическая — в
возможности внедрения разработанных решений в образовательный процесс
университета.
15

16.

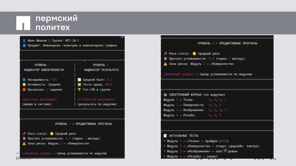
Разработанный дашборд представляет собой:
• Инновационный инструмент управления ИОТ;
• Уникальный механизм визуализации образовательных данных;
• Перспективную модель принятия управленческих решений.
Внедрение дашборда позволяет:
• Оперативно отслеживать прогресс каждого студента;
• Своевременно корректировать образовательные траектории;
• Оптимизировать распределение учебных ресурсов;
• Повысить качество принимаемых управленческих решений.
16

17.

17

18.

18

19.

Спасибо за внимание.
English     Русский Правила