3.81M
Категория: ИнтернетИнтернет

Web-технологии в управлении техническими системами

1.

2.

3.

Инструментарий
Visual Studio 2019 Community
SQL Server 2017 Express
Microsoft SQL Server Management Studio 2017

4.

5.

6.

7.

8.

9.

Интернет и Всемирная паутина
Интернет (англ. Internet) – всемирная система
объединённых компьютерных сетей для хранения,
обработки и передачи информации.
Всемирная паутина (англ. World Wide Web) – распределённая
система, предоставляющая доступ к связанным между собой
документам, расположенным на различных компьютерах,
подключённых к сети Интернет. Для обозначения Всемирной
паутины также используют слово веб (англ. web «паутина») и
аббревиатуру WWW.

10.

Интернет – это то, что связывает
компьютерные сети в глобальном
(мировом) масштабе.
Всемирная паутина – это способ
организации и обмена информацией (все
гипертекстовые документы, которые
хранятся на веб-серверах Интернета).
Можно сказать, что Интернет – это физическая система, а Всемирная паутина –
логическая.

11.

Клиентские и серверные технологии
HTML, CSS,
JavaScript
HTTP (HTTPS)
IIS
ASP.NET
C#
TCP/IP
MS SQL Server

12.

Телефонная
сеть
Интернет

13.

14.

15.

16.

17.

18.

19.

20.

21.

22.

23.

24.

25.

Шаблон

26.

Шаблон

27.

28.

29.

30.

31.

32.

33.

34.

35.

36.

37.

38.

39.

40.

В первом эксперименте «Лабораторной работы
№1» повторить примеры из главы 17 «Razor
Pages»:
https://metanit.com/sharp/aspnet5/29.1.php
Синтаксис Razor:
https://docs.microsoft.com/ru-ru/ASPNET/
Core/mvc/views/razor?view=aspnetcore-3.0
https://metanit.com/sharp/mvc/4.3.php

41.

42.

43.

44.

45.

46.

47.

48.

49.

50.

51.

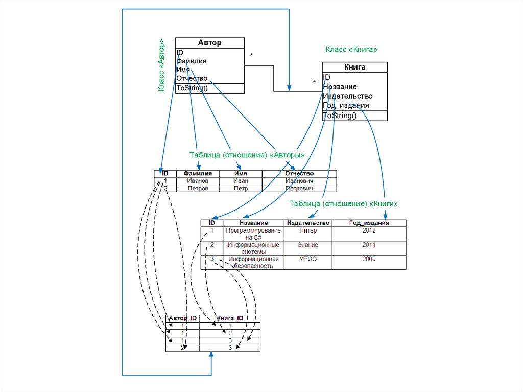
Класс «Автор»
Автор
ID
Фамилия
Имя
Отчество
ToString()
Класс «Книга»
*
Книга
ID
* Название
Издательство
Год_издания
ToString()
Таблица (отношение) «Авторы»
Таблица (отношение) «Книги»
English     Русский Правила