Программа для управления очередью в поликлинике
Цель, задачи и анализ проблем проекта
5.98M

очередь

1. Программа для управления очередью в поликлинике

Студент: Львов Дмитрий Артёмович
Руководитель: Криворотов П.В
Челябинский колледж Комитент
2025 г.

2. Цель, задачи и анализ проблем проекта

Проблемы:
• Длительные очереди в поликлиниках.
• Нерациональное распределение времени приема.
• Человеческий фактор (ошибки, перегрузка персонала).
Решение:
• Система QueueManager для
автоматизации очереди.
• Разработана на C# (Windows Forms +
MySQL).

3.

Бизнес-анализ
Требования заказчика:
Запись к конкретным врачам.
Учет времени приема.
Статусы приема Интуитивный интерфейс.
Текущая ситуация:
Бумажные журналы.
Телефонная запись.
Путаница в талонах.

4.

Сравнение
аналогов
Критерий
Бумажная очередь
Коммерческие системы
(Qmatic Solo)
QueueManager
Автоматизация
Нет
Да
Да
Стоимость
Бесплатно
От 50 000 ₽/год
Бесплатно
Гибкость
Нет
Сложная настройка
Легкая адаптация

5.

функции
Для администраторов:
Добавление/редактирован
ие врачей и расписания.
Управление очередью в
реальном времени.
Экспорт отчетов (Excel,
PDF).
Для регистраторов:
Быстрая запись пациента
(ФИО, врач,
время).Изменение статуса
приема Фильтрация
очереди по специалистам.

6.

Модуль авторизации:
Функционал:
• Проверка учетных данных

7.

Модуль Возможности:
• Управление пациентами (добавление, удаление).
• Редактирование очереди.
• Просмотр людей в очереди.

8.

Редактирование очереди
• Выбор статуса пациента.
• Подпись о клиенте.

9.

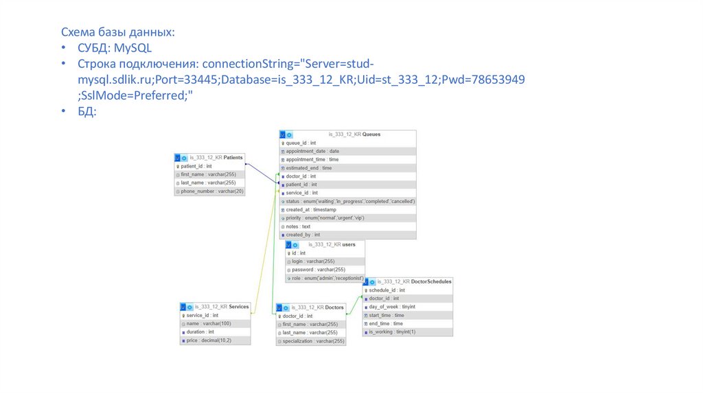
Схема базы данных:
• СУБД: MySQL
• Строка подключения: connectionString="Server=studmysql.sdlik.ru;Port=33445;Database=is_333_12_KR;Uid=st_333_12;Pwd=78653949
;SslMode=Preferred;"
• БД:

10.

Проводимые тесты на ошибки:
Тест-кейс №1: Вход пользователя без заполнения полей
Ожидаемый результат: сообщение об ошибке
Тест-кейс №2: Добавление пациентов без заполнения полей
Ожидаемый результат: сообщение об ошибке

11.

Эффективность продукта
СОКРАЩЕНИЕ ВРЕМЕНИ
До автоматизации
После автоматизации
После внедрения:
Время записи сократилось с 10 мин → 30 сек.
Ошибки учета: с 15% до 1%.
Нагрузка на персонал снизилась на 50%.
Пример экономии:
Поликлиника на 200 пациентов/день экономит 100 часов/месяц..

12.

Заключение….
Результаты работы:
Разработана автоматизированная система QueueManager для управления очередью в поликлинике.
Улучшен процесс записи пациентов и распределения очереди.
Повышена эффективность работы медицинского персонала.
English     Русский Правила