Budget Q3
ТЗ СРМ Ремонт
Чистовые
Черновые
Отгрузки
Каналы продаж_доли
Средние чеки
TO DO_BUDGET
33.12M

Стратегия комплектация_033_1

1.

Итоги 24 , цели на 25 год
Чистовые материалы
Черновые материалы
Summary
Инициативы и проекты
Структура отдела комплектация
Мотивация/ KPI

2.

Целевые метрики
24_Y
23_Y
24_Y
25_Y
YoY
23_Y
24_Y
25_Y
YoY
23_Y
24_Y
25_Y
YoY
GMV
Ср чек.
Маржа %
млн. руб
тыс руб.
155
217
413
191%
70
86
163
187%
225
303
576
204%
21,2%
22,2%
26,2%
+4,4 пп
19,0%
19,5%
21,4%
+1,9 пп
20,4%
21,4%
25,1%
+3,7%
337
421
+ 125%
438
491
+12%
25_Y
Целевые заявки
3771
CR 40%. ???
CR 40%
1518
Договора по ДП
CR 68%
1181
1037
CR 70%
Лид
комплектации
2193
CR 60%
CR 50%
590
3132
Оформлено
комплектаций
1315
2

3. Budget Q3

3

4.

Рост прибыли Q3
1. Рост товарной выручки с 41 до 57 млн
руб.
2. Товарная маржа 27%. +4 п.п YoY.
Улучшение КУ с поставщиками,
сокращение доли агентов.
3. Обновление регламентов по возвратам.
Разбор спорных кейсов. Согласовать с
поставщиками сроки возвратов до 1
мес.
По чем банкет ?
4. АН. Обновление мотивации + за
агентские платим 1-2% от выручки.
Сокращение расходов с -2,5% до 2,1%
5. Прорабы:
- не платить за чистовые там где
есть АН.
- не платим за агентов
- не платить за кухни
Изменение мотивации. Платим за
выполнение планов по
проекту. Сокращение расходов с -4,7
до -2%.
6. Сокращение расходов на маркетинг.
Увеличиваем ср. чек за
счет роста доли АН + купоны. Рост СR
до 60-65% за счет
внедрения СРМ и скриптов.
7. Пересмотреть затраты ОП.
8. Рост среднего чека по чистовым –
4

5.

Summary
База
Лиды :
Чистовые
материалы
Привлечение сторонних дизайнеров к комплектации с нами.
Идентифицировали 500 сторонних дизайнеров.
Переход из AMO в RR
Настройка сквозной аналитики / отчетности
Внедрить воронку продаж. Задачи приходят менеджерам
только в CRM RR от прорабов, дизайнеров, комплектации.
Есть SLA на каждом этапе. (CR , ср. чек ⇧)
Создание и развитие рубрики про комплектацию на наших
каналах в соцсетях.
Реанимировать программу лояльности с бонусами для
клиентов. (лиды , ср. чек, CR⇧)
Продажа дизайна, как цифрового товара на МКПЛ.
Цель: повышение СR, нет потерянных клиентов, своевременная
включенность.
Контроль клиента/ проекта / менеджера на каждом этапе.
Сайт. 70% GMV генерящего ассортимента с корректными
ценами, остатками, сроками. (CR , ср. чек, скорость подбора ⇧)
Конверсия/ средний чек :
Задачи в CRM на каждом этапе клиентского пути, SLA и
контроль. (CR, ср.чек ⇧)
Обучения по продажам для менеджеров и комплектаторов. (CR ,
ср. чек ⇧)
1. Внедрить метрики для прорабов по доле заказов ЧМ через Rerooms
Подумать о мотивации: например если цель по доле не достигнута понижающий коэф , если достигнута - повышающий.
Посещение специализированных выставок, обучения от
поставщиков по ассорту, продукту. (CR ⇧)
Цены в рынке. Настроить парсинг по ТОР брендам/ товарам
маячкам. Программа лояльности, бонусы. (CR , ср. чек ⇧)
Настроить СРМ. После каждого этапа ремонта задача на Олега.
Вывод новых поставщиков, брендов. Фокус: свет, сантехника
Цель предложить материалы на след этапе.
Товары прайс киллеры в каждой тов. категории. (CR , ср. чек ⇧)
2 и 3 этап - сантехника, электрика. Звоним сразу после ДП.
Улучшить/ упростить подбор товаров и материалов для
дизайнеров и комплектаторов. Запуск стримов по товарным
направлениям. Подбор товаров, основные ошибки, на что
обращать внимание.
Черновые
материалы
2.
3.
Рассказываем про этапы черн ремонта, предлагаем стандартные
решения/ сметы по сантехнике в ванной комнате и электрика - щит.
4.
Правка договора ремонта. Возможность продажи материалов в
рамках условий рамочного договора и применения ответственности
Маржа :
для прораба со стороны правового поля.
Пересмотр ком. условий по поставщикам. Согласование бонуса,
маркетинга, отсрочки по ТОРам.
5
Пересмотр целевых наценок по тов. группам для менеджеров.

6.

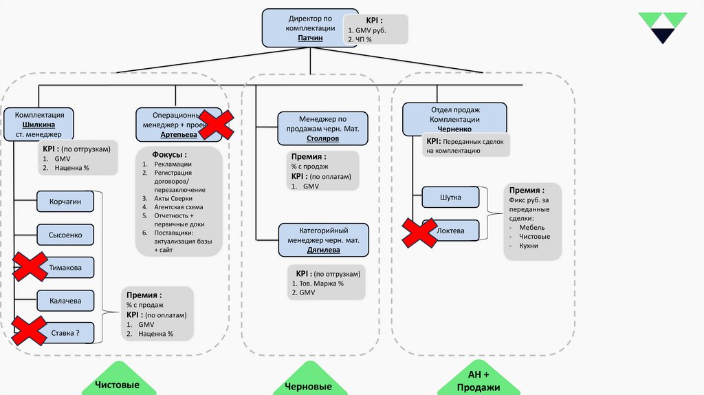
Директор по
комплектации
Патчин
KPI :
1. GMV руб.
2. ЧП %
Черненко
Комплектация
Шилкина
ст. менеджер
Операционный
менеджер + проекты
Артепьева
KPI : (по отгрузкам)
Фокусы :
1. GMV
2. Наценка %
1. Рекламации
2. Регистрация
договоров/
перезаключение
3. Акты Сверки
4. Агентская схема
5. Отчетность +
первичные доки
6. Поставщики:
актуализация базы
+ сайт
Корчагин
Сысоенко
Тимакова
Калачева
Ставка ?
Менеджер по
продажам черн. Мат.
Столяров
Премия :
Отдел продаж
Комплектации
KPI: Переданных сделок
KPI :
на комплектацию
Cр чек по АН
% с продаж
KPI : (по оплатам)
1. GMV
Шутка
Категорийный
менеджер черн. мат.
Дягилева
Авторский
надзор
Локтева
Премия :
Логистика
Трифанков
Кирченков
Фикс руб. за
переданные
сделки:
- Мебель
- Чистовые
- Кухни
KPI : (по отгрузкам)
Премия :
1. Тов. Маржа %
2. GMV
% с продаж
KPI : (по оплатам)
1. GMV
2. Наценка %
Чистовые
Черновые
АН +
Продажи
Логистика

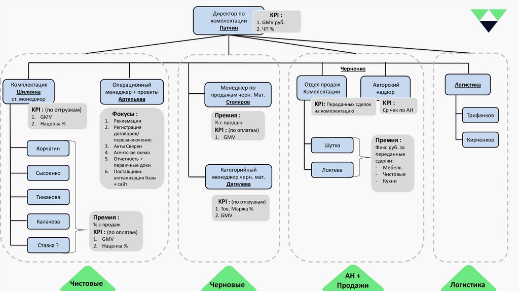
7.

Директор по
комплектации
Патчин
Комплектация
Шилкина
ст. менеджер
Операционный
менеджер + проекты
Артепьева
KPI : (по отгрузкам)
Фокусы :
1. GMV
2. Наценка %
1. Рекламации
2. Регистрация
договоров/
перезаключение
3. Акты Сверки
4. Агентская схема
5. Отчетность +
первичные доки
6. Поставщики:
актуализация базы
+ сайт
Корчагин
Сысоенко
Тимакова
Калачева
Ставка ?
KPI :
1. GMV руб.
2. ЧП %
Менеджер по
продажам черн. Мат.
Столяров
Премия :
Отдел продаж
Комплектации
Черненко
KPI: Переданных сделок
на комплектацию
% с продаж
KPI : (по оплатам)
1. GMV
Шутка
Категорийный
менеджер черн. мат.
Дягилева
Локтева
KPI : (по отгрузкам)
Премия :
1. Тов. Маржа %
2. GMV
% с продаж
KPI : (по оплатам)
1. GMV
2. Наценка %
Чистовые
Черновые
АН +
Продажи
Премия :
Фикс руб. за
переданные
сделки:
- Мебель
- Чистовые
- Кухни

8.

Summary Q1-Q2
Решения Q1-Q2
Ключевые Вызовы
Снижение кол-ва лидов (чистовые и черновые) порезали
бюджет на маркетинг на 25%
Переезд склада в мае. Зааффектил май-июнь.
Вз действие с прорабами (оплаты, заказы, мотивация)
Нет воронки продаж, автоматизации процессов, контроля.
Низкая маржинальность
Пересмотр мотиваций в комплектации, ОП, ремонте и АН.
Фокус на маржу и вып. планов по GMV.
Внедрение воронки продаж + автоматизация процессов в
СРМ ( Ремонт , ДП)
Рост конверсии из передано в оформлено 48% 59%
Переезд склада. Экономия в бюджете 400-450 тыс в мес.
Вынесение логистики за рамки компании. Экономия в
бюджете 300 тыс в мес.
Внедрение новой системы оплат для прорабов и
регламентов работы. ФОТ 2,3% 1,8% от GMV
Рост маржинальности YoY. Чистовые +3пп , черновые +5пп
Усиление команды комплектации. Оптимизирован штат +
простился со слабыми

9.

Черновые материалы
Проблемы
1.
2.
3.
4.
5.
3.
4.
4.
Снижение кол ва лидов на 20% YoY
Низкая маржа относительно рынка.
Большие затраты – склад / прорабы.
Низкая доля продаж ЧМ на 2 и 3 этапах :электрика и
сантехника
Сейчас прорабы выбирают 30% GMV от сметы.
Цель > 40% от сметы. Снизить кол-во заказов
материалов самими прорабами.
Снизить долю отказов клиента по причине "взял сам,
заявки от прораба не было".
Сейчас ~ 15% клиентов отваливает по этой причине.
Нет регламентов работы прорабов.
Нехватка прорабов. Продолжаем давать проекты
тем, кто сильно левачит

10.

Отгрузки
Маржа %
24,2
26,6
Янв
%
%
24,6
27,7
Февр
%
%
29,7
27%
Март
%
27,3
Апрель 28%
%
25,8
Май
26%
%
25,8
28,0
Июнь
%
%
26,5
Июль 27,0
%
%
GMV. Млн. руб.
28
17
616
635
25
33
785
510
22
35
011
500
25
26
954
250
13
23
909
540
15
27
414
500
24
21
177
950
20 000
18 000
58%
16 000
52%
14 000
52%
48%
48%
12 000
10 000
17 856
8 000
6 000
31%
14 902
12 429
11 813
8 770
4 000
10 320
9 335
8 180
7 132
5 896
4 220
2 000
5 096
янв.25
фев.25
выручка комплектация
мар.25
апр.25
выручка ремонт
май.25
АН доля в отгрузках
июн.25

11.

Динамика по лидам
-15%
YoY
86 85
Договора по ремонту
72
71
63
+26%
YoY
55
46
Договора по АН
29
19 21 17 18
13
24
27 28 26
21 22 23
16
договора ремонт
26
16
12
договора АН
договора ДП
1. Сократили бюджет на маркетинг.
2. Сфокусировались на ГЕО , начали привлекать больше клиентов с
возможностью комплектации.
3. Лучше стали продавать АН, доводить важность этой услуги.
4. С июля включили рекламу на ремонт. Привлекаем заказы на ремонт.
5. Прорабатываем ключевые причины отказов от ДП
Начато комплектоваться
-34%
YoY
Договора по ДП
Увеличение кол-ва АН и доли
Качественные лиды и ГЕО комплектация
Привлечение договоров на ремонт
Альтернативные каналы привлечения.

12.

Развитие АН
Фокусы
1. Увеличить кол во дизайнеров. АН (набор группы в янв/ март /
август)
2. Пересмотр мотивации АН
3. Регламент по выплатам 1-ой и 2ой части ведения АН - сделать
прозрачным. Чек лист по закрытию АН.
4. Есть жалобы на дорогую логистику.
5.Защита проекта. Плитка наполка.
6. Скрипты с продажами. Нужно обучение по этапам
продаж.
7. Возвращаться сразу после КП , ловить после того как
он уходит выбирать смотреть цены. Добавить в
регламент/чек лист.
8. Разделить клиентов с АН на целевые/ не целевые
(мертвые)
9.Разбирать клиентов на группы и дальше денежных
отдавать на тор дизов.
10. Как дизайнеру вз действовать с прорабом плотнее ,
получать статусы. Как получать потребности
вовремя. Прорабы говорят что диз че то не так сделал
посчитал (не нужно топить друг друга)
11.На старте выявлять с клиентом ценовой сегмент
ремонта. под это планировать ведомость и
транслировать комплектации в каких сегментах
предлагать товары.
12.Как вариант разработать продукт "вип дп , вип ан"
для клиентов у которых есть деньги и важно качество/
скорость/ точность.
13.Разобрать и рассказать дизам про наши фин.
инструменты - рассрочки / кредиты (нужно
пользовтаься для клиентов, кому актуально)
14.Нарисовать схему по сертификатам для дизов АН.

13.

14.

Маржа vs затраты на продажу
Модель Q1-Q2 2025
Черновые материалы:
• Поднять тов маржу на уровне 32%
• Затраты на продажу станут 28% от маржи
• остальные затраты в районе 20%.
Направление выходит в + по ЧП.
Чистовые материалы:
Снимем оплату прорабу за чист мат. когда есть авт надзор
+1,1% ЧП . Экономим 3,8 млн по году
Сокращаем бюджет на IT на 2 млн руб.
+0,6% ЧП. Экономим 2 млн по году
Поднять маржу до 25,5% в Q1-Q2
Затраты на продажу станут 30% от маржи
Все ост затраты в районе 25%
Направление выходит в -8% ЧП

15.

Мотивации

16.

Мотивационная схема_KPI
Период премирования: квартал.
Цели на Q1-Q2
База для расчета премии: 30% от дохода.
Максимально возможная премия: 50% от дохода
Квартальная премия: состоит из 2 показателей GMV руб. и Чистая
прибыль %.
- Показатели GMV считаем по отгруженным заказам.
- ЧП считаем как % от GMV.
- вес показателей в премии 60% - ЧП , 40% - GMV.
Расчет показательй: происходит согласно бюджета и считается по
черновым + чистовым материалам.
вес
max_
премия
min_
премия
GMV
60%
270
162
Net profit
40%
180
108
тотал
100%
450
270
24_Q4
25_Q1_plan
25_Q1_min
Q1 to Q4
25_Q2
GMV
Net profit
76
102,3
89
+135%
132
-15,6%
-12,8%
-14,3%
+3,2 пп
-8,8%

17.

Мотивационная схема по комплектации
Было
Стало
Период премирования: ежемесячно.
Период премирования: ежемесячно.
Окладная часть: 15 600 руб.
Окладная часть: 22 400 руб. - согласно МРОТ по Рязани
Премиальная часть состоит из 2 блоков.
Премиальная часть состоит из 3 блоков.
1.
1.
% с прибыли (маржи).
целевая
наценка
наценка ниже
цели
2.
наш
ремонт
не наш
ремонт
13,50%
15%
10,50%
12,50%
Выполнение плана по выручке.
(план фиксируется на месяц)
% с прибыли.
% с маржи
Распечатать
Создать правило
Свойства письма
2.
наш
ремонт
не наш
ремонт
11%
13%
Выполнение плана по выручке. (план фиксируется на месяц)
При выполнении личного плана – 15 тыс. руб.
При выполнении личного плана – 15 тыс. руб.
при условии, что отдел выполнил план.
при условии, что отдел выполнил план.
Если отдел план не выполнил – 7,5 тыс руб.
Если отдел план не выполнил – 7,5 тыс руб.
3.
Выполнение плана по наценке.
(целевой % фиксируется на месяц/квартал)
При выполнении плана по наценке – 15 тыс. руб.
При выполнении плана > 110% и более – 20 тыс. руб.
Шилкина – старший менеджер.
Окладная часть - 60 000 руб.
Премии за план продаж и наценке - считаются TOTAL по отделу (по отгруженным)
остальное % с продаж без изменений.

18.

Мотивационная схема_черновые материалы_Столяров
Было
Стало
Период премирования: ежемесячно.
Период премирования: ежемесячно.
Окладная часть: 75 000 руб.
Окладная часть: 75 00 руб.
Премия 0,2% от продаж.
Премия 0,4% от продаж.
Выполнение плана по выручке.
Выполнение плана по выручке.
(план фиксируется на месяц)
(план фиксируется на месяц)
При выполнении личного плана – 40 тыс. руб.
При выполнении личного плана – 25 тыс. руб.
Ср. ЗП 2024 - 138 т.р.
Ср. ЗП 2025 новая мотивация - 146 т.р.
Перешли на расчеты планов
согласно бюджета по черновым
материалам
Личный план считается по оплатам

19.

Мотивационная схема_Лена Дягилева
Оклад – 70 тыс.
Руб.
Оклад – 70 тыс. Руб.
• KPI – товарная
маржинальность.
- При выполнении плана по
марже – 10 тыс. руб.
- За каждый +1% маржи - 4
тыс. руб.
- При выполнении плана по
руб.
марже и GMV – 15 тыс.
- За каждый +1% - 4 тыс.
руб.
План по марже – чуть выше
бюджетных значений.
Считаем товарную
маржинальность по отгруженным
заказам.

20.

Мотивационная схема_остальные
Марина
Сысоенко
Оклад: 14+26 = 40
тыс. Руб.
• Премия за сеты
• Премия за
сертификаты
Оклад: 14+26 = 40
тыс. Руб.
• Премия за
сертификаты
• Премия за доп задачу /
проект. 10 – 20 тыс
руб.
Операционный
менеджер
Оклад – 40-50 тыс. Руб.
*После испытательного срока:
рассмотреть премию за проекты
или доп задачи
Сняли сеты с Марины
Самолет приостановил продажу
сертификатов, доезжают
предыдущие
Для того что бы не просесть в ЗП
вводим доп задачи для Марины.
Проекты согласовываем на месяц
или на квартал.

21.

Мотивационная схема_АН
Предложения по
целям
1-шка - 600
2-шка - 700
3-шка - 900
4-ка/дом – 1 300

22.

Мотивационная схема_прорабы_черн. материалы
Проценты от
чека
Принципы мотивации: (новый вар.2 в расчетах)
Абсолютные значения
План продаж по проекту считается как 40% от
сметы по работам. План ставится Столяровым и
обсуждается на берегу с прорабом.
Прораб получает нарастающий процент с
продаж. % зависит от объема продаж.
В схеме расчета выполнение плана = 4 этап. При
этих объемах продаж, то есть при выполнении
плана, прораб получает в среднем 9,6% от чека.
при перевыполнении плана ср. % растет, при не
выполнении плана, снижается.
Пример для расчета
Расчет премии прорабам происходит 2 раза в
месяц, выплаты тоже 2 раза в месяц.
Расчеты и согласование премий и выплат
производятся отделом комплектации.

23.

Мотивационная схема_прорабы_чист. материалы
Принципы мотивации:
План продаж по проекту считается как у
АН ( в зависимости от типа помещения)
План по объекту АН = плану прораба.
Прораб получает нарастающий процент с
продаж. % зависит от объема продаж.
В схеме расчета выполнение плана = 4
ступенька этап. При этих объемах продаж,
то есть при выполнении плана, прораб
получает в среднем 2,4% от чека.
при перевыполнении плана ср. % растет,
при не выполнении плана, снижается.
Расчет премии прорабам происходит 2
раза в месяц, выплаты тоже 2 раза в
месяц.
Расчеты и согласование премий и выплат
производятся отделом комплектации.

24.

Мотивационная схема_прорабы_чист. материалы
Принципы мотивации:
План продаж по проекту зависит от типа
помещения.
Расчет премии прорабам происходит 1
раза в месяц, выплаты тоже 1 раза в
месяц.
По мебели и кухням прораб получает 2,7%
от чека.

25.

Мотивационная схема_АН по своим объектам
Продаем товар по рыночным ценам, дизайнер сам
варьирует для клиента цену.
Пример: если рефер за свет 15% , диз может сделать
скидку клиенту 5% и получит рефер 15-5=10%
Разбил скидку по кат. В зависимости от маржи
Платим только от товаров (за услуги не платим)
Внедрить бонусную систему. При закупках в мес
от….суммы – премия
Заложить 1% на Наташу.
Вопросы
1. Сколько платить комплектатору ?
Если диз сам все подобрал и помошь не нужна ?
Пока рассчитал 2 варианта 13% от маржи – как щас и 10% от маржи.
Считаю что при такой схеме, где не наш проект – комплектатору
можно платить меньше, так как задача только заказать товар и
проверить корректность выбора.
2. Премия за достижения объема закупок в месяц ?
30 – 40 тыс. в мес за достижения объема закупок от 1 млн в мес.
3. Экономика.
Если будет 11-12% маржи у данного канала продаж, то ЧП = -3-4%.
Цель по чистовым на 1-2 кв -6-7% ЧП. Как вариант на старте дать
больше рефер дизайнерам для привлечения.

26.

Мотивационная схема_сторонние дизайнеры
База дизайнеров
Взяли в работу
Автоответчик/
недозвон
другой регион
Работают в рерумс
КП направлено
Клиент передан в
комплектцию ,
передан
заказ/клиент
Принципы мотивации:
Нет ответа
Первые 3 месяца (апрель-июнь)
оклад за расширение базы.
• 10 тыс руб. прозвон дизов (550 в
мес)
• 5 тыс руб. выполнение цели по
передачи заказов, подписанию
договоров.
• Мотивация за отгрузки в первые
3 мес считается как 1% от
продаж и начисляется сверх
окладной части и премии.
Нет клиентов
Не интересно
Не интересно
FACT
PLAN
>1000
58
0
40
0
11
0
15
0
3
40
С 4 месяца целевая картина –
отгрузки по сторонним дизам >2
млн. руб. в мес.
Мотивация 1,5% от продаж.
26

27.

СRM / Автоматизация

28.

Доделать / решить :
CRM Комплектация
1.
2.
3.
4.
5.
6.
Воронка Продажи
АМО
Синхронизировать категории / менеджеров во всех воронках.
СРМ Ремонт. Доделать распределение менеджеров по категориям.
Воронка продажи. Удалить лишние поля. Привести постановку задач на
комплектацию в АМО в общему знаменателю.
Воронка АН. Как завести АН в АМО и выстроить по ним воронку продаж и работу
по задачам срм.
Как синхронизировать задачи в проектах там где есть наш ремонт и АН ? (будут
приходить дубли из разных воронок)
Как приходят задачи комплектатору ? Все в одной воронке или разные ? Как
собирать инф по проекту воедино ? Посмотреть проект / отчет по каким тов
направлениям или менеджерам поставлены задачи ?
Задачу ставит менеджер по
продажам комплектации
Воронка Ремонт
СРМ Ремонт
Задача ставится автоматом,
прораб проставляет этапы
работ.
Воронка АН
АМО
Задача приходит в
АМО.
Воронка
«Комплектация»
Менеджер
отрабатывает
задачу по
заданному флоу.
См. следующий
слайд
Задачу ставит АН (автоматом
или через робота)
Воронка сторонние дизы
АМО
Задачу ставит Наташа
Николаева
28

29.

Воронка Ремонт
СРМ Ремонт
Задача ставится автоматом,
прораб проставляет этапы
работ.
СРМ Ремонт
Тут формируется задача
Формируется ЗАДАЧА
В АМО (На Волкову)
Волкова формирует
задачу на
комлектацию
29

30.

1
2
1. Отправлено КП
2. Перенос
3. Отказ
2
3
Задача закрывается
3
1. Потребность выявлена
2. Перенос
3. Отказ
1
Подготовить КП
Задача закрывается
3
Задача закрывается
Cвязаться, выявить
потребность
1
Cчет
2
0. счет выставлен
1. Счет оплачен
2. Думает / перенос
3. Отказ
Варианты отказов:
1.
2.
3.
4.
5.
6.
7.
не устраивают сроки
нашел дешевле
дорогая доставка
негатив к компании
все купил самостоятельно
нет связи с клиентом
пока не запланирован ремонт/
закупка материалов
8. другое
Варианты движения по задачам
1-ый вариант. Только при нем закрывается задача и
автоматически создается следующая. Комментарий
не обязателен.
Флоу работы по задачам
• Вся работа ведется в рамках одной задачи. На каждом этапе фиксируется резолюция как закрыт этот этап. для каждого этапа свои варианты резолюций.
• На каждый этап настроить SLA.
• Каждый этап необходимо логировать дату комментария и проставления резолюций.
• Как засинхрониться с 1С на последнем этапе – оплата счета.
2-ой вариант ( перенос). Обязательно указать дату
на когда переносим и комментарий по задаче. Не
создается новая задача и не закрывается текущая.
3-ий вариант (отказ). Выбрать из выпадающего
списка причину отказа, указать комментарий.
Задача закрывается
30

31. ТЗ СРМ Ремонт

Этап_1
Привязанные товары:
- А
- В
- С
Этап_2
Привязанные товары:
- В
- Д
- Е
Этап_3
Привязанные товары:
- С
- Д
- Ж
- М
Задача ставится в АМО СРМ на +1 этап от которого сформировано задание
По товарам, привязанным в этапах ставится задача только тогда, когда встречается эта
товарная группа впервые. При повторных попаданиях на эту товарную группу , задача не
ставится.
Объединяем товарные группы согласно файлу из ТГ.
Если значение поля «Продукт ДП» равно «Все включено с АН», при формировании задания на работы, если в
этапе работ, следующем через один этап после этапа, по которому сформировано задание, есть работы, в
которых заполнено поле «Группа товаров по комплектации», дизайнеру, в телеграм должно автоматически
отправляться сообщение «Связаться с клиентом, планируется работа «Название работы», согласовать закупку
материалов. При этом не отправлять задачу на комплектацию
При формировании задания на работы, если в этапе работ, следующем через один этап после этапа, по
которому сформировано задание, есть работы, в которых заполнено поле «Группа товаров по
комплектации», в бот общения с клиентом должно автоматически отправляться сообщение « Скоро
Планируется работа «Название работы», для ее выполнения необходимо согласовать покупку материалов».
- Для проектов с АН – «С вами свяжется дизайнер для подбора материалов»
- Для проектов без АН - «С вами свяжется менеджер по комплектации для подбора материалов»
как и когда
приходят задачи
на товары типа
дверей ,
радиаторов,
остекления ?
Проговорить с
ремонтом
31

32.

Маркетинг и привлечение
Развитие знания о комплектации

33.

Цели и преимущества комплектации
Цель:
Сформировать спонтанное знание /
ассоциацию компании с
предоставлением услуг комплектации.
Повысить лояльность клиента
Цель:
Цель:
Развитие и привлечение клиентов на
комплектацию за счет/ с помощью
поставщика.
Привлечь дизайнеров на комплектацию
материалами через нашу компанию
Нивелировать риски конкуренции по
комплектации дизайнерами своих
объектов
Наши преимущества :
Наши преимущества :
Профессиональный / точный
подбор материалов
Возможность подобрать весь
ассортимент в одном окне (сайт)
Рыночные цены
Высокий % реферальных выплат
Свой склад и логистика – сроки
Экономия времени денег и нервов
на подборе материалов/ товаров
Гарантия, постпродажный сервис
Поставщики
Дизайнеры
Клиенты В2С
Наши преимущества :
Принципиально новый канал продаж.
Возможность закладывать бренд на
этапе сметы, увеличивать
лояльность клиента к нему.
Помощь в выборе и просчете
материалов
Brand awerness. Доп. маркетинговый
канал/ инструмент.
Рыночные цены для клиентов
Свой склад и логистика (удобство,
скорость поставки, убираем риск –
срыв сроков)
Помощь в выборе и просчете
материалов для клиента

34.

Что делаем ?
Клиенты В2С
1. Создание и развитие рубрики про комплектацию. ТГ @sivicheva
2. Сделать опрос клиентов про Комплектацию. @sivicheva (делали до НГ , нужно повторить что
бы охват был больше)
3. Спонтанное знание про Комплектацию. Опросить людей, сделавших уже ДП @patchin
4. Раздел портфолио на сайте с готовыми проектами и с фотками по готовым ДП. @sivicheva
Дизайнеры
1. Создание и развитие ТГ канала для дизайнеров. Рассказываем про комплектацию и ремонт с
нами.
цель: привлекать сторонних дизайнеров комплектоваться и брать наш ремонт. @sivicheva
2. Оффлайн мероприятия для дизайнеров в ШР (совместно с поставщиками)
3. Выступление на отраслевых мероприятиях по обустройству дома/ дизайну. @patchin
4. Стримы для внутренних и внешних дизайнеров. Тенденции на рынке, как подбирать товары,
разбор ошибок и вопросов.
Поставщики
1. Сформировать медиа кит. Начать его продавать. (Согласовать с Юрой, Димой)
2. Интеграции и коллаборации с поставщиками. Спец проекты. @sivicheva @patchin пока как
идея на развитие
3. Ретробонус дизайнерам от поставщиков (гоним деньги через нас). пока как идея на развитие.

35.

Развитие сторонних дизайнеров
English     Русский Правила