658.64K

2.8_Послідовність продажів_БАР

1.

Пріоритети та схема
продажів продукції бару
Київ ТРЦ "Комод", Київ "Проспект", Київ ТРЦ "Скай Молл", Дніпро
ТРЦ "Караван", Дніпро ТРЦ "Дафі", Львів ТРЦ" Спартак ", Львів ТРЦ"
Victoria Gardens "Харків, ТРЦ "Дафі "

2.

«Пріоритети продажів БАР »
Пріоритети продажів - БАР
ТИМЧАСОВІ АКЦІЇ, ЩО ДІЮТЬ В ВАШОМУ КІНОТЕАТРІ
Акційні пропозиції
(за наявності)
“Cмакуй двічі”
Дата проведення: 8.07.2019 – 25.08.2019
Головне завдання бармена ПРОДАВАТИ
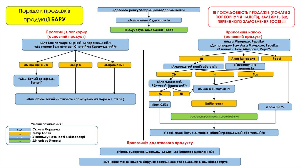
збільшувати суму чека Гостя
Три принципи обслуговування на барі:
● ОБСЛУГОВУВАТИ ШВИДКО
● ТОЧНО ЗБИРАТИ ЗАМОВЛЕННЯ
● ПОСМІХАТИСЬ
Після замовлення Гостем КОМБО –
МЕНЮ, обов’язково запропонуй
"ДОДАТКОВИЙ" продукт
ТОП 6 продуктів
(обов’язково, якщо
була відмова від
попереднього пункту)
Група товарів, якої
бракує/збільшення
порції (обов’язково,
якщо це доцільно)
1.
2.
3.
4.
5.
6.
Попкорн карамель або супер сир 6л + напій
Попкорн карамель або супер сир 3л + напій
Попкорн Солона Супер Карамель або Супер
Карамель + напій
Напій розливний 0,8л + продукт, якого бракує
Вода Аква Мінерале 0,5л + продукт, якого бракує
Пиво Чернігівське Біле 0,8 л розливне + продукт, якого
бракує
Запропонуйте товар з іншої групи.
Приклад: Гість замовив їжу - запропонуйте напій, і навпаки.
! Використовуйте альтернативні питання:
“Для Вас попкорн карамель чи супер сир?”
“З напоїв - Пепсі чи Аква Мінерале”
«Чіпси, сухарики додати до Вашого замовлення?»
Запропонуйте більший розмір.
Приклад: Гість замовив попкорн 1,5л - запропонуйте 3л

3.

Порядок продажів
«Доброго ранку/Добрий день/Добрий вечір»
продукції БАРУ
«Замовляйте будь ласка!»
!!! ПОСЛІДОВНІСТЬ ПРОДАЖІВ (ПОЧАТИ З
ПОПКОРНУ ЧИ НАПОЇВ), ЗАЛЕЖИТЬ ВІД
ПЕРВИННОГО ЗАМОВЛЕННЯ ГОСТЯ !!!
Вислуховую замовлення Гостя
Пропозиція попкорну
(основний продукт)
Пропозиція напою
(основний продукт)
«Аква Мінерале, Pepsi?»/
«Для Вас Супер Сир чи Карамель?»/
«До напою вам попкорн Супер Сир чи Карамель?»
Супер Сир
Ні
«До попкорну Вам Аква Мінерале, Pepsi?»/
«З напоїв - Аква Мінерале, Pepsi?»
Карамель
«Пиво, сік?»
«Газовану , не
газовану?»
Солодкий
«Супер Карамель, Солона
Супер Карамель ?»*
Pepsi
Пиво
Ні
«Апельсиновий,
Яблучний, Вишневий?»
«Вам Чернігівське біле?»
«А що б Ви хотіли ?»
Ні
Ні
Так
«Сіль, Сир, Бекон ?»
Аква Мінерале
Сік
“Вам попкорн солоний чи солодкий?”
Солоний
Ні
Так
Вибір гостя
«Вам 0,5?»
«Розливний чи в пляшці ?»
«На розлив 0,8 ?»
«Вам об’єм такий чи такий?» (показуємо на відро 6л та 3л)
«Вам 0,8/0,5?» (запропонувати максимальний об'єм)
У разі, якщо Гість з дитиною: «Напій прохолодний або теплий?»
Умовні позначення :
«…»

«…»

Скрипт бармена
Вибір Гостя
У випадку наявності в кінотеатрі
Дія співробітника
Пропозиція додаткового продукту
«Чіпси, сухарики, шоколад додати до Вашого замовлення?»

4.

Пріоритети та схема
продажів продукції бару
Житомир ТРЦ "Глобал UA", Запоріжжя ТРЦ "Аврора", Кривий Ріг, ТРЦ "Вікторі
Плаза", Маріуполь, ТРЦ "Порт Сіті", Миколаїв, ТРЦ "Сіті Центр", , Херсон ТРЦ"
Фабрика ", Хмельницький ТРЦ" Оазис ", Чернігів ТРЦ" Голлівуд ", Кривий Ріг
ТРЦ" Юніон ", Одеса," Гагарін Плаза ", Полтава ТРЦ" Екватор "

5.

«Пріоритети продажів БАР »
Пріоритети продажів - БАР
ТИМЧАСОВІ АКЦІЇ, ЩО ДІЮТЬ В ВАШОМУ КІНОТЕАТРІ
Акційні пропозиції
(за наявності)
Дата проведення: 8.07.2019 – 25.08.2019
Головне завдання бармена ПРОДАВАТИ
збільшувати суму чека Гостя
Три принципи обслуговування на барі:
● ОБСЛУГОВУВАТИ ШВИДКО
● ТОЧНО ЗБИРАТИ ЗАМОВЛЕННЯ
● ПОСМІХАТИСЬ
“Cмакуй двічі”
ТОП 5 продуктів
(обов’язково, якщо
була відмова від
попереднього пункту)
Після замовлення Гостем КОМБО –
МЕНЮ, обов’язково запропонуй
"ДОДАТКОВИЙ" продукт
Група товарів, якої
бракує/збільшення
порції (обов’язково,
якщо це доцільно)
1. Попкорн 6л. Карамель + продукт, якого бракує
2. Попкорн 3л. Карамель + продукт, якого бракує
3. Напій 0,8л розливний + продукт, якого бракує
4. Вода Аква Мінерале 0,5л + продукт, якого бракує
5. Пиво Чернігівське Біле 0,8 л. (0,5 л.) розливне + продукт,
якого бракує
Запропонуйте товар з іншої групи.
Приклад: Гість замовив їжу - запропонуйте напій, і навпаки.
! Використовуйте альтернативні питання:
“Для Вас попкорн карамель чи супер сир/сир?”
“Воду до попкорну - АкваМінерале чи Пепсі?”
«Чіпси, сухарики додати до Вашого замовлення?»
Запропонуйте більший розмір.
Приклад: Гість замовив попкорн 1,5л - запропонуйте 3л

6.

!!! ПОСЛІДОВНІСТЬ ПРОДАЖІВ
(ПОЧАТИ З ПОПКОРНУ ЧИ НАПОЇВ),
ЗАЛЕЖИТЬ ВІД ПЕРВИННОГО
ЗАМОВЛЕННЯ ГОСТЯ !!!
«Доброго ранку/Добрий день/Добрий вечір»
Порядок продажів
«Замовляйте будь ласка!»
продукції БАРУ
Вислуховую замовлення Гостя
Пропозиція напою
(основний продукт)
Пропозиція попкорну
(основний продукт)
«Аква Мінерале, Pepsi?»/
«До попкорну Вам Аква Мінерале, Pepsi?»/
«З напоїв - Аква Мінерале, Pepsi?»
«Для Вас попкорн Сирний чи Карамельний?»
«До напою Вам попкорн Сирний чи Карамельний?»
«А що ще є ? »
«Сир »
«Карамель »
Ні
Аква Мінерале
«Пиво, сік?»
«Газовану , не
газовану?»
«Апельсиновий,
Яблучний, Вишневий?»
“Сіль, Бекон”
«Вам Чернігівське біле?»
«А що б Ви хотіли ?»
Ні
Ні
Так
Пиво
Ні
Сік
Pepsi
Так
Вибір гостя
«Вам 0,5?»
«Вам об’єм такий чи такий?» (показуємо на відро 6 л. та 3л.)
«Розливний чи в пляшці ?»
«На розлив 0,8 ?»
«Вам 0,8/0,5?» (запропонувати максимальний об'єм)
У разі, якщо Гість з дитиною: «Напій прохолодний або теплий?»
Умовні позначення :
«…»

«…»

Скрипт бармена
Вибір Гостя
У випадку наявності в кінотеатрі
Дія співробітника
Пропозиція додаткового продукту
«Чіпси, сухарики, шоколад додати до Вашого замовлення?»

7.

Пріоритети та схема
продажів продукції бару
Київ ТРЦ "Атмосфера"

8.

«Пріоритети продажів БАР »
Пріоритети продажів - БАР
ТИМЧАСОВІ АКЦІЇ, ЩО ДІЮТЬ В ВАШОМУ КІНОТЕАТРІ
Акційні пропозиції
(за наявності)
“Cмакуй двічі”
Дата проведення: 8.07.2019 – 25.08.2019
Головне завдання бармена ПРОДАВАТИ
збільшувати суму чека Гостя
Три принципи обслуговування на барі:
● ОБСЛУГОВУВАТИ ШВИДКО
● ТОЧНО ЗБИРАТИ ЗАМОВЛЕННЯ
● ПОСМІХАТИСЬ
Після замовлення Гостем КОМБО –
МЕНЮ, обов’язково запропонуй
"ДОДАТКОВИЙ" продукт
ТОП 6 продуктів
(обов’язково, якщо
була відмова від
попереднього пункту)
Група товарів, якої
бракує/збільшення
порції (обов’язково,
якщо це доцільно)
1.
2.
3.
4.
Попкорн карамель 6л + напій
Попкорн карамель 3л + напій
Попкорн Солона Супер Карамель або Супер
Карамель + напій
Вода Аква Мінерале 0,5л + продукт, якого бракує
Запропонуйте товар з іншої групи.
Приклад: Гість замовив їжу - запропонуйте напій, і навпаки.
! Використовуйте альтернативні питання:
“Для Вас попкорн карамель чи супер сир?”
“З напоїв - Пепсі чи Аква Мінерале”
«Чіпси, сухарики додати до Вашого замовлення?»
Запропонуйте більший розмір.
Приклад: Гість замовив попкорн 1,5л - запропонуйте 3л

9.

Порядок продажів
«Доброго ранку/Добрий день/Добрий вечір»
продукції БАРУ
«Замовляйте будь ласка!»
!!! ПОСЛІДОВНІСТЬ ПРОДАЖІВ (ПОЧАТИ З
ПОПКОРНУ ЧИ НАПОЇВ), ЗАЛЕЖИТЬ ВІД
ПЕРВИННОГО ЗАМОВЛЕННЯ ГОСТЯ !!!
Вислуховую замовлення Гостя
Пропозиція напою
(основний продукт)
«Аква Мінерале, Pepsi?»/
Пропозиція попкорну
(основний продукт)
«До попкорну Вам Аква Мінерале, Pepsi?»/
«З напоїв - Аква Мінерале, Pepsi?»
«Для Вас попкорн Сирний чи Карамельний?»
«До напою Вам попкорн Сирний чи Карамельний?»
«А що ще є ? »
«Сир »
Аква Мінерале
Ні
«Алкогольний напій або сік?»
«Газовану , не
газовану?»
Ні
Так
Сік
«Карамель »
«Апельсиновий,
Яблучний, Вишневий?»
“Сіль, Бекон”
«А що б Ви хотіли ?»
Ні
Так
Вибір гостя
«Вам 0,5?»
«Вам об’єм такий чи такий?» (показуємо на відро 6 л. та 3л.)
(запропонувати максимальний об'єм)
У разі, якщо Гість з дитиною: «Напій прохолодний або теплий?»
Умовні позначення :
«…»

«…»

Скрипт бармена
Вибір Гостя
У випадку наявності в кінотеатрі
Дія співробітника
Pepsi
Пропозиція додаткового продукту
«Чіпси, сухарики, шоколад додати до Вашого замовлення?»
« Вам 0,5 ?»

10.

Пріоритети та схема
продажів продукції бару
Київ ТРЦ "Лавина"

11.

«Пріоритети продажів БАР »
Пріоритети продажів - БАР
ТИМЧАСОВІ АКЦІЇ, ЩО ДІЮТЬ В ВАШОМУ КІНОТЕАТРІ
Акційні пропозиції
(за наявності)
“Cмакуй двічі”
Дата проведення: 8.07.2019 – 25.08.2019
Головне завдання бармена ПРОДАВАТИ
збільшувати суму чека Гостя
Три принципи обслуговування на барі:
● ОБСЛУГОВУВАТИ ШВИДКО
● ТОЧНО ЗБИРАТИ ЗАМОВЛЕННЯ
● ПОСМІХАТИСЬ
Після замовлення Гостем КОМБО –
МЕНЮ, обов’язково запропонуй
"ДОДАТКОВИЙ" продукт
ТОП 6 продуктів
(обов’язково, якщо
була відмова від
попереднього пункту)
Група товарів, якої
бракує/збільшення
порції (обов’язково,
якщо це доцільно)
1.
2.
3.
4.
5.
6.
Попкорн карамель або супер сир 6л + напій
Попкорн карамель або супер сир 3л + напій
Попкорн Солона Супер Карамель або Супер
Карамель + напій
Напій розливний 0,8л + продукт, якого бракує
Вода Аква Мінерале 0,5л + продукт, якого бракує
Пиво Чернігівське Біле 0,8 л розливне + продукт, якого
бракує
Запропонуйте товар з іншої групи.
Приклад: Гість замовив їжу - запропонуйте напій, і навпаки.
! Використовуйте альтернативні питання:
“Для Вас попкорн карамель чи супер сир?”
“З напоїв - Пепсі чи Аква Мінерале”
«Чіпси, сухарики додати до Вашого замовлення?»
Запропонуйте більший розмір.
Приклад: Гість замовив попкорн 1,5л - запропонуйте 3л

12.

Порядок продажів
«Доброго ранку/Добрий день/Добрий вечір»
продукції БАРУ
«Замовляйте будь ласка!»
!!! ПОСЛІДОВНІСТЬ ПРОДАЖІВ (ПОЧАТИ З
ПОПКОРНУ ЧИ НАПОЇВ), ЗАЛЕЖИТЬ ВІД
ПЕРВИННОГО ЗАМОВЛЕННЯ ГОСТЯ !!!
Вислуховую замовлення Гостя
Пропозиція попкорну
(основний продукт)
Пропозиція напою
(основний продукт)
«Аква Мінерале, Pepsi?»/
«Для Вас Супер Сир чи Карамель, Банан?»/
«До напою вам попкорн Супер Сир чи Карамель, Банан?»
Супер Сир
Ні
«До попкорну Вам Аква Мінерале, Pepsi?»/
«З напоїв - Аква Мінерале, Pepsi?»
Карамель
«Пиво, сік?»
«Газовану , не
газовану?»
Солодкий
«Супер Карамель, Солона
Супер Карамель ?»
Pepsi
Пиво
Ні
«Апельсиновий,
Яблучний, Вишневий?»
«Вам Чернігівське біле?»
«А що б Ви хотіли ?»
Ні
Ні
Так
«Сіль, Сир, Бекон, Краб ?»
Аква Мінерале
Сік
“Вам попкорн солоний чи солодкий?”
Солоний
Ні
Так
Вибір гостя
«Вам 0,5?»
«Розливний чи в пляшці ?»
«На розлив 0,8 ?»
«Вам об’єм такий чи такий?» (показуємо на відро 6л та 3л)
«Вам 0,8/0,5?» (запропонувати максимальний об'єм)
У разі, якщо Гість з дитиною: «Напій прохолодний або теплий?»
Умовні позначення :
«…»

«…»

Скрипт бармена
Вибір Гостя
У випадку наявності в кінотеатрі
Дія співробітника
Пропозиція додаткового продукту
«Чіпси, сухарики, шоколад додати до Вашого замовлення?»

13.

Пріоритети та схема
продажів продукції бару
Київ ТРЦ "Караван"

14.

«Пріоритети продажів БАР »
Пріоритети продажів - БАР
ТИМЧАСОВІ АКЦІЇ, ЩО ДІЮТЬ В ВАШОМУ КІНОТЕАТРІ
Акційні пропозиції
(за наявності)
Дата проведення: 8.07.2019 – 25.08.2019
Головне завдання бармена ПРОДАВАТИ
збільшувати суму чека Гостя
Три принципи обслуговування на барі:
● ОБСЛУГОВУВАТИ ШВИДКО
● ТОЧНО ЗБИРАТИ ЗАМОВЛЕННЯ
● ПОСМІХАТИСЬ
“Cмакуй двічі”
ТОП 5 продуктів
(обов’язково, якщо
була відмова від
попереднього пункту)
Після замовлення Гостем КОМБО –
МЕНЮ, обов’язково запропонуй
"ДОДАТКОВИЙ" продукт
Група товарів, якої
бракує/збільшення
порції (обов’язково,
якщо це доцільно)
1. Попкорн 6л. Карамель + продукт, якого бракує
2. Попкорн 3л. Карамель + продукт, якого бракує
3. Напій Pepsi безлим+ продукт, якого бракує
4. Вода Аква Мінерале 0,5л + продукт, якого бракує
5. Пиво Чернігівське Біле 0,8 л. (0,5 л.) розливне + продукт,
якого бракує
Запропонуйте товар з іншої групи.
Приклад: Гість замовив їжу - запропонуйте напій, і навпаки.
! Використовуйте альтернативні питання:
“Для Вас попкорн карамель чи супер сир/сир?”
“Воду до попкорну - АкваМінерале чи Пепсі безліміт?”
«Чіпси, сухарики додати до Вашого замовлення?»
Запропонуйте більший розмір.
Приклад: Гість замовив попкорн 1,5л - запропонуйте 3л

15.

!!! ПОСЛІДОВНІСТЬ ПРОДАЖІВ
(ПОЧАТИ З ПОПКОРНУ ЧИ НАПОЇВ),
ЗАЛЕЖИТЬ ВІД ПЕРВИННОГО
ЗАМОВЛЕННЯ ГОСТЯ !!!
«Доброго ранку/Добрий день/Добрий вечір»
Порядок продажів
«Замовляйте будь ласка!»
продукції БАРУ
Вислуховую замовлення Гостя
Пропозиція попкорну
(основний продукт)
Пропозиція напою
(основний продукт)
«Для Вас попкорн Сирний чи Карамельний?»
«До напою Вам попкорн Сирний чи Карамельний?»
«Аква Мінерале, Pepsi безліміт?»/
«До попкорну Вам Аква Мінерале, Pepsi безліміт?»/
«З напоїв - Аква Мінерале, Pepsi безліміт?»
«А що ще є ? »
«Сир »
«Карамель »
Ні
Аква Мінерале
«Пиво, сік?»
«Газовану , не
газовану?»
«Апельсиновий,
Яблучний, Вишневий?»
“Сіль, Бекон”
«Вам Чернігівське біле?»
«А що б Ви хотіли ?»
Ні
Ні
Так
Пиво
Ні
Сік
Pepsi
Так
Вибір гостя
«Вам 0,5?»
«Вам об’єм такий чи такий?» (показуємо на відро 6 л. та 3л.)
«На розлив 0,8 ?»
У разі, якщо Гість з дитиною: «Напій прохолодний або теплий?»
Умовні позначення :
«…»

«…»

Скрипт бармена
Вибір Гостя
У випадку наявності в кінотеатрі
Дія співробітника
Пропозиція додаткового продукту
«Чіпси, сухарики, шоколад додати до Вашого замовлення?»

16.

Пріоритети та схема
продажів продукції бару
Київ ТРЦ "ЦУМ"

17.

Порядок продажів
«Доброго ранку/Добрий день/Добрий вечір»
продукції БАРУ
«Замовляйте будь ласка!»
!!! ПОСЛІДОВНІСТЬ ПРОДАЖІВ (ПОЧАТИ З
ПОПКОРНУ ЧИ НАПОЇВ), ЗАЛЕЖИТЬ ВІД
ПЕРВИННОГО ЗАМОВЛЕННЯ ГОСТЯ !!!
Вислуховую замовлення Гостя
Пропозиція попкорну
(основний продукт)
Пропозиція напою
(основний продукт)
«Аква Мінерале, Pepsi?»/
«Для Вас попкорн Сирний чи Карамельний?»
«До напою Вам попкорн Сирний чи Карамельний?»
«До попкорну Вам Аква Мінерале, Pepsi?»/
«З напоїв - Аква Мінерале, Pepsi?»
Аква Мінерале
Ні
«А що ще є ? »
«Сир »
«Карамель »
«Алкогольний напій або сік?»
«Газовану , не
газовану?»
Ні
Так
Сік
“Сіль, Белый трюфель,
Банан”
«Апельсиновий,
Яблучний, Вишневий?»
Pepsi
«А що б Ви хотіли ?»
Ні
Так
«Вам об’єм такий чи такий?» (показуємо на відро 6 л. та 3л.)
Вибір гостя
«Вам 0,5?»
(запропонувати максимальний об'єм)
Умовні позначення :
«…»

«…»

Скрипт бармена
Вибір Гостя
У випадку наявності в кінотеатрі
Дія співробітника
У разі, якщо Гість з дитиною: «Напій прохолодний або теплий?»
Пропозиція додаткового продукту
«Чіпси, сухарики, шоколад додати до Вашого замовлення?»
«Основне меню нашого бару, ви завжди можете замовити в залі кінотеатру»
« Вам 0,5 ?»

18.

Пріоритети продажів - М-club
Інструкція «Пріоритети
продажів - М-club»
Головне завдання бармена - ПРОДАВАТИ
збільшувати суму чека Гостя
Три принципи обслуговування на барі 1. ОБСЛУГОВУВАТИ ШВИДКО,
2. ТОЧНО ЗБИРАТИ ЗАМОВЛЕННЯ,
3.
ПОСМІХАТИСЬ
Після замовлення Гостем НАПОЮ,
обов’язково запропонуй "ДОДАТКОВИЙ"
продукт
1.
2.
Промо акції
Новий продукт
(за наявності)
Група товарів, якої
бракує
Алкогольні коктейлі
Лимонад
Гарячі напої
“Продукт, якого бракує”
Сезонні напої
Попкорн
Запропонувати товар з іншої групи.
ПРИКЛАД: Гість замовив їжу - запропонуйте напій, та
навпаки
Уточнення - не є
підказкою
Збільшення порції (обов’язково, якщо це доцільно)
Приклад: Гість замовив каву, уточнить велику або
маленьку.
Доповнення до кави:
Приклад: сироп до кави, мед до чаю, молоко або сливки
до кави, м’ята в чай.
English     Русский Правила